dProg - Philippe Docourt

Software that solves your problems

My Projects

Finding Solutions to Ease Your Life

Everyone aspires to an easier life, isn't it? No one likes tedious or repetitive tasks. But what can we do to avoid them?

It is about finding an appropriate solution for a problem of everyday life. It is usually a matter of identifying a need and understanding the problems to be solved in order to satisfy that need.

All the projects featured on this page were made to answer this very simple question: How to achieve a tedious task more easily and more quickly?

MyGym

A Django-based, mobile-friendly, web app for managing a sports club.

The MyGym online application facilitates the administrative tasks inherent in the management of a gymnastics group, or any sports club where the coach and gymnast/athlete/player terminology applies. It stems from the observation that the management of communication within a sports club is sometimes complex and often time-consuming. It offers tools to unload the administrators of a club by enabling collaboration with other admins as well as with members.

Production Ready
Production Ready

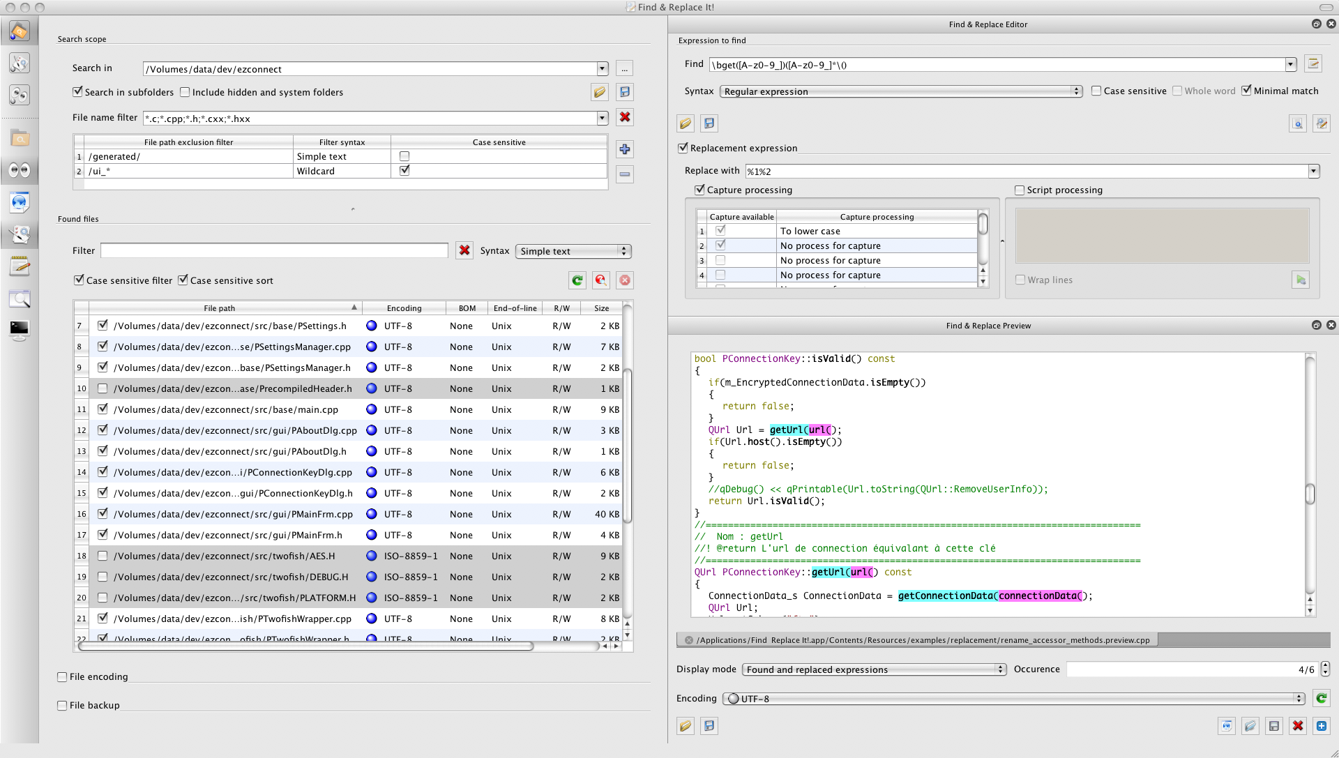
Find & Replace It!

A Qt-based, graphical, desktop app for searching and replacing text within files.

It allows performing very complex batch replacements inside text files of any size. It supports regular expression syntax and dozens of encodings charsets. It has scripting capabilities which allow transforming on the fly the replacement text for every matched string. It also handles batch processing of the encoding of files, as well as of types of end-of-lines.

Gymna-Score

A Django-based, mobile-friendly, web app for entering scores during gymnastics competition.

While the application allows the judges to enter the score of each gymnast on each apparatus during a gymnastics competition, it also broadcasts the most recent results to the public via a live web page.

This application has been developed for l'Association Cantonale Jurassienne de Gymnastique (ACJG).

Production Ready
Production Ready

Django QR Code

An application that provides tools for displaying QR codes on your Django site.

This application is freely available under the BSD 3-clause license.

E-Mailer

A Django-based, mobile-friendly, web app for sending customized emails to your contacts.

The main objective is to be able to easily send custom emails to any number of contacts by using a template mechanism that allows to dynamically generate the content of the email for each recipient. E-mailer can display a preview for each message before sending any of them.

The sending to each recipient can be tracked down with a color code that helps understand whether a contact has received the message already.

E-Mailer allows to define a set of attributes for each of your contact and then use them to improve the personalization of your emails.

The application provides tools to build mailing lists from a few clicks.

Kids-Code

A Django-based, mobile-friendly, web app that helps children discover the rolling password of a device by solving playful riddles.

The password of the protected device changes at regular intervals, and the kids must read the current time, solve an arithmetic operation, then spell a word pronounced by a recorded voice to unlock the device.

Additional exercises such as conjugation, multiplication tables or Wordle puzzles can be configured through the back-office, with a difficulty level tailored to the age of each kid.

Sudoku Solver

An online, mobile-friendly Sudoku solver that can OCR a picture of a Sudoku grid and then solve the puzzle automatically.

Just take a screenshot of the puzzle on your phone, upload it, and get a peek at the solution when you're stuck. The solver also displays the candidate values for each empty cell to help the player spot the next move by himself.

Hosting of My Web Applications

I provide hosting solutions in the cloud for all web applications I develop. All my hosting solutions use VPS or dedicated servers with SSD for best performances.

All servers are located in Europe. All stored data are treated according to the privacy protection laws of the EU.

Featured Hosted Websites

Online Management of Groupe Jura Gym

The website of the Groupe Jura Gym is based on MyGym and hosted by dProg since 2016. It contributes to ease the communication between the administrative team and 40 gymnasts.

Online Management of Gym-Sport Porrentruy

Since 2016, the club Gym-Sport Porrentruy uses MyGym to manage the registrations of its 200 members to all events organized over the year.

ACJG's Gymna-Score Website

Since 2017, all Gymnastics competitions organized by the Association Cantonale Jurassienne de Gymnastique (ACJG) have been using the Gymna-Score application to enter scores from gymnasts and provide live results to the public.

"I've tried every search & replace app for Mac I can find (because I'm like that) and this one is by far the best. Aside from many options and ease of use, what sets it apart from others is that you can see what files are going to be affected by an operation before you run it [...]"

rcrooks1969 on MacUpdate, about Find & Replace It!

"Quel travail ! Pour ma part, cela me paraît vraiment extra, et je suis très impatiente de tester ça sur le terrain"

Technical chief for Gymnastique aux Agrès of Association Cantonale Jurassienne de Gymnastique, about Gymna-Score